What is Self-Billing
More about the process and the role of the Customer and the Supplier
The self-billed invoicing process includes issuing and sending from the customer to the supplier . This applies to the Invoice and the Credit Note.
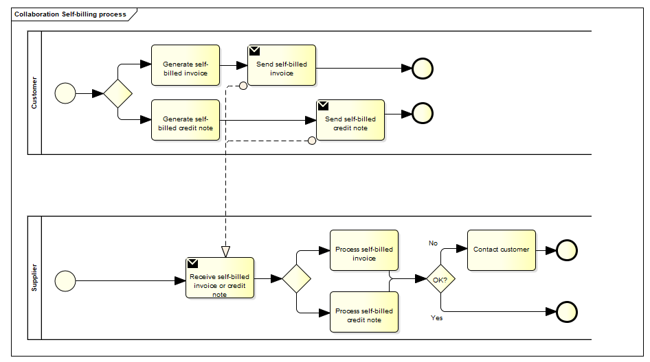
Below a short workflow diagram. It displays:
- A customer (=buyer) issues and sends an invoice in its suppliers name and sends it to the supplier (=seller).
- The self-billed invoice refers to the suppliers goods or services which have been consumed by the customer based on his own records.
Agreement between buyer (customerr) and seller (supplier):
- This assumes that the buyer and the seller have an agreement allowign self-billing.
- A self-billed Peppol e-invoice can refer to a contract or a frame agreement, you can put you can put the reference in the content of the einvoice, but this is not mandatory.
- The self-billed invoice may specify articles (goods and services) with article number or article description as any other e-invoice
Flow:
- The customer raises the invoice in the suppliers name and processes it as a purchase invoice, as having been received from the supplier.
- The customer/buyer books the invoice as a purchase invoice (accounts payable)
- The supplier/seller receives the self-billed invoice and processes it as revenue in the sales control system leading to one of the following results:
- The supplier fully approves the self-billed invoice, posts it in the accounting system as revenue and accounts receivable.
- The supplier completely rejects the self-billed invoice, contacts the customer and requests a self-billed credit note.
- The supplier disputes parts of the self-billed invoice, contacts the customer and requests a self-billed credit note and/or a new self-billed invoice.
 
The diagram of the flow:
 
More information on the Peppol website: https://docs.peppol.eu/poacc/self-billing/3.0/bis-sb/#_general_self_billing_process.
Updated 22 days ago